The Key to AI Readiness: Why Data Modeling Matters for AI Leaders

Artificial Intelligence has revolutionized industries, from healthcare and finance to marketing and supply chain management. However, the successful implementation of AI systems depends largely on a critical aspect that’s often overlooked — data readiness. AI models thrive on data, but raw data on its own isn’t enough to create actionable insights. Data modeling becomes a […]
SqlDBM: A Comprehensive Solution for Secure, Compliant, and Scalable Data Modeling

Effective data modeling is essential for organizations aiming to make informed, strategic decisions in today’s data-centric world. Data modeling serves as the blueprint for storing, structuring, and accessing data, ensuring that enterprises can derive meaningful insights from their vast data assets. However, with increasing data volumes and evolving regulatory requirements, organizations face significant challenges in […]
Why Your Data Strategy Is Failing — And the Forgotten Practice That Changes Everything

In June 2021, I took on my dream role of leading an enterprise data team. Shortly thereafter, the sleepless nights began. The frustration of being unable to consolidate the perceived chaos and the self-doubt of ever being truly able to foster a data-driven mindset across the organization. Every attempt to communicate our data challenges felt […]
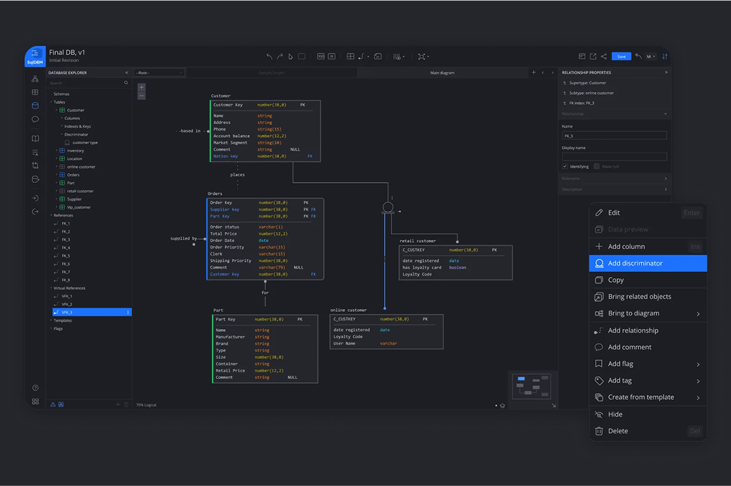
SqlDBM for Snowflake and Databricks: Role-Based Use Cases & Value for Advanced Data Teams

SqlDBM is increasingly recognized as a linchpin in modern data ecosystems, especially for teams embracing powerful cloud data platforms like Snowflake and Databricks. These platforms have revolutionized how data is stored, processed, and accessed, bringing elastic computing and near-infinite scalability to enterprises of every size. But alongside their many benefits, they also introduce a level of […]
Enterprise Data Agility: SqlDBM’s Transformative Features for AI/ML Leaders and CDOs

Introduction As organizations accelerate their journey toward AI/ML-driven decision-making, Chief Data Officers (CDOs) and AI/ML leaders must establish a robust data architecture that supports innovation, collaboration, and scalability. The key to success lies in efficient data modeling — ensuring that data is structured, governed, and optimized for both operational and analytical use cases. SqlDBM, a […]
The Cost of Inaction: Why SqlDBM is Essential for AI-Ready Data Models

Introduction As enterprises accelerate their digital transformation efforts, the convergence of artificial intelligence (AI) and data modeling has become a pivotal force in driving innovation. With the ability to analyze massive datasets, uncover patterns, and generate predictive insights, AI is revolutionizing how organizations approach data architecture. Modern data platforms provide the ideal foundation for AI-driven […]
Supercharge Your Data Modeling With AI Without Compromising Security

Have you ever wanted to supercharge your data modeling with Generative AI but faced restrictions due to your company’s strict data privacy policies? In this article, we’ll explore a secure and efficient alternative: integrating DeepSeek, an open-source local Large Language Model (LLM), with LM Studio. This combination allows you to automate your data modeling workflow […]
SqlDBM iFrame integration with Collibra

Enterprise organizations rely on SqlDBM diagrams to accelerate business intelligence and database design. They often also rely on a data catalog, like Collibra, to centralize their data governance metadata and create a one-stop shop to empower self-service. By embedding SqlDBM diagrams using iFrames into their central governance catalog, teams can visualize and reference database structures […]